Skip to main content

Evert

Bos

EvertBos.jpg

I am Evert J Bos, ERP consultant since 1986. I started in Europe with IMS7 (A Honeywell Bull Mainframe ERP system) and the BaaN ERP system. Since 1995 I have worked in the USA and since 2004 I have been working with Dynamics AX.  I work for Sikich and focus mostly on manufacturing companies that make complex, engineered products.

Articles

by Evert Bos

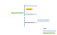
Discover the difference between requested and requirement dates in Dynamics 365 Finance

by Evert Bos

Examining how the “Production order defaults (by site)” make it possible to manage the “Start” and “Report as Finished” status via the time registration terminal.

by Evert Bos

With the addition of the Optimization Advisor in version 8.0 of Dynamics 365 Finance and Operations, users need to take action on optimization opportunities

by Evert Bos

Reversing transactions in Dynamics 365 for Finance and Operations can be complicated process. Learn how to use Advanced Warehousing functionalities to get the job done.

by Evert Bos

In the second part of this two part series, explore the Advanced Warehousing proces in Dynamics AX

by Evert Bos

Marking a Dynamics 365 Finance and Operations Work Breakdown Structure complete is essential to freezing costs and calculating variance